É curioso mas o estado que devia poupar mais energia no Windows quando não estamos a utilizar o computador é o que causa mais problemas. De facto, em alguns casos o computador já não volta a acordar. No entanto, noutros o PC sai sozinho da hibernação no Windows o que pode dar origem a problemas e sobretudo a um consumo de energia superior. Assim se sofre do mesmo problema saiba que há solução!
Windows: como resolver problemas com a hibernação
Normalmente há sempre uma causa escondida para os problemas. No entanto o Microsoft Windows pode dar uma boa ajuda a descobrir. É que este sistema operativo regista aquilo que o acordou. Assim da próxima vez que este problema surgir teremos de executar um comando para este efeito.
Assim abra o menu iniciar e pesquisa por cmd. Depois do lado direito escolha a opção Executar como Administrador. Entretanto a seguir coloque a linha abaixo na linha de comando.
powercfg -lastwake
Depois pressione Enter. Se tiver sorte terá direito a uma resposta concreta. Caso não tenha pode experimentar outro comando.
powercfg -waketimers
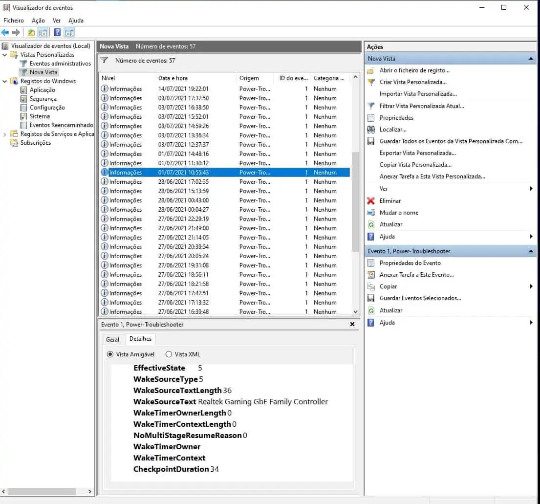
O visualizador de eventos pode dar a maior ajuda
Se também não apareceu nada os mistérios vão acabar com o Visualizador de Eventos. Utilize a pesquisa do Windows para escrever eventos. Vai surgir Visualizador de Eventos. Do lado direito clique em Abrir.
Agora do lado esquerdo clique em Registos do Windows. Depois no meio escolha Sistema.
A seguir clique do lado direito em Criar Vista Personalizada. Agora e caso não esteja em Registo de Eventos escolha Registo do Windows. Entretanto em Origem de Eventos escolha Power-Troubleshooter.
A seguir clique em Ok. Depois é so atribuir um nome ao filtro. Por exemplo, problemas de hibernação.
Agora vão surgir vários eventos e verá que surge algo a dizer Origem de Reativação. No meu caso percebi que o problema se devia ao controlador da placa de rede.
Se for também o vosso caso é fácil de resolver. Basta ir ao gestor de dispositivos e localizar o componente. Depois dê um clique com o botão direito do rato por cima do componente e procure pelo separador Gestão de Energia. Aí é só tirar o visto de Permitir que este dispositivo reactive o computador. E pronto o problema estará resolvido.
Entretanto isto é válido para qualquer outro componente que possa estar a causar o problema.













